A mega-thread on why now is a seriously good time to build on NEAR Intents 🧵
NEAR Intents is the technology powering the accessibility of ZEC and many other tokens. It launched late last year and has since facilitated $3B+ in natural volume. But there’s much more to Intents than just a fancy cross-chain swapping engine. Let's break it down:
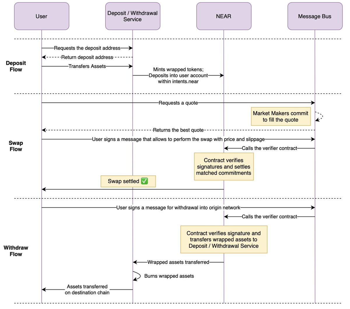
First—a settlement contract on NEAR blockchain. It is responsible for validating correct Intents execution and authentication of actions. This contract also allows users from any supported blockchain ecosystem to create non-custodial accounts within the protocol.
Second—a message bus that implements RFQ-style API. This backend service helps frontends to determine prices that they can show to the users. Even without this service, users are able to trade on NEAR Intents in a P2P format.
Third—a deposit/withdrawal mechanism that locks assets on all chains and mints wrapped (or synthetic) assets on NEAR, which are transferred to a settlement contract.
Market makers play a key role in Intents infrastructure by connecting to the message bus and actively trading assets. Here’s the full workflow under the hood:
The majority of projects integrating Intents, like @zashi_app, use a high-level 1-Click swap API that wraps deposit-swap-withdraw flow into a single action (thus, 1-Click). Here’s a very helpful tutorial from Josh at NEAR Dev on the 1-Click API: https://www.youtube.com/watch?...
@zashi_app Some projects, like @infinex, integrate NEAR Intents on a lower level, which allows their users to perform instant BTC swaps. This is achieved through incorporating the NEAR Intents user account directly inside the frontend. That's why you see "Bitcoin on NEAR" in Infinex.
@zashi_app @infinex But here’s the real magic of Intents: you can non-custodially swap this Bitcoin into ETH in 1.2s with less than a $0.01 compute fee—fast finality and low tx fees thanks to NEAR’s years of protocol-level innovation. It’s the UX of Web2 with the control of Web3.
@zashi_app @infinex Don't trust the above. Prepare to be amazed and go check this out right now on http://near-intents.org
@zashi_app @infinex Let's zoom in on two key unlocks: ‘a user from any supported blockchain can create a NEAR Intents account’ and ‘wrapped assets’ on NEAR. These features open up a set of completely new possibilities for DeFi devs and users.
@zashi_app @infinex Imagine a lending market on NEAR that operates with wrapped assets from other chains, plus allows users to use any crypto wallets to sign in. So, say, @lobstr user logs in, supplies $XML through Intents and borrows $SOL. Cool, huh? @rhea_finance, @TemplarProtocol 👀
@zashi_app @infinex @lobstr @rhea_finance @TemplarProtocol Or, there can be a launchpad that enables projects to launch tokens on any blockchain and allows users from any ecosystem to log in and supply liquidity. @calyxdotxyz 👀
@zashi_app @infinex @lobstr @rhea_finance @TemplarProtocol @Calyxdotxyz Or there could be a cross-chain NFT marketplace that abstracts away wallet complexity. @hotdao_ 👀 You get the point.
@zashi_app @infinex @lobstr @rhea_finance @TemplarProtocol @Calyxdotxyz @hotdao_ With Intents, NEAR created an infrastructure that empowers builders to ship truly chain-abstracted products that seamlessly move liquidity across chains and work for all users. In the multi-chain economy, Intents is the best plug-and-play way to build a cross-chain DeFi app.
@zashi_app @infinex @lobstr @rhea_finance @TemplarProtocol @Calyxdotxyz @hotdao_ One more thing: if you want to try Intents but are used to EVM, then just use Aurora Mainnet or launch your own EVM-compatible, interoperable chain in minutes using @auroraisnear’s Aurora Cloud (free of charge).
@zashi_app @infinex @lobstr @rhea_finance @TemplarProtocol @Calyxdotxyz @hotdao_ @auroraisnear For example, we've used Intents and Aurora infra in combination with Gnosis @SAFE, a foundational Ethereum tool, to custody and transact Bitcoin. Insane! https://x.com/apocnab/status/1...
@zashi_app @infinex @lobstr @rhea_finance @TemplarProtocol @Calyxdotxyz @hotdao_ @auroraisnear @safe DeFi devs: once again, don’t take a leap of faith and commit your product to a single ecosystem. Save yourself the headache of future migrations. Ship it to everyone. Increase your TAM to all crypto. Build everywhere at once by building on the NEAR and Aurora stacks.
@zashi_app @infinex @lobstr @rhea_finance @TemplarProtocol @Calyxdotxyz @hotdao_ @auroraisnear @safe You can explore more in these docs. Happy building. https://docs.near-intents.org/... https://doc.aurora.dev/
@AlexAuroraDev Commander Shevchenko, You have impressed myself and the broader NEAR army with your capacity to ship important technological weapons for our ecosystem. I am deeply grateful for your talent and commitment to this cause, and look forward to the future development of the Intents
@AlexAuroraDev Ok, but will it actually scale tho?
@MansaMarketss NEAR is in top of blockchain in every possible scalability metric
@AlexAuroraDev This is a fantastic thread. You should post more—you are very clear and salient. You have 31k users too! MORE!!!! And please move to SF😁
@AlexAuroraDev Great work 🔥 Aurora team always shipping👏 So are we🤝 More pathways coming soon $zec EVMs👀 More liquidity in the Near ecosystem 💸 http://Zolanear.xyz
@AlexAuroraDev Cross-chain UX this smooth is how DeFi goes mainstream, anon
@AlexAuroraDev Near intent is going quite aggressive. We also created a deep dive article on Near intent and implemented an AI first prediction market on NEAR using Intent https://x.com/ravikantagrawal/...
@AlexAuroraDev I am building @TentsFi on this beautiful engineering wonder Will need OG supports! Mentorship and more
@AlexAuroraDev detailed 🔥
@AlexAuroraDev One of the best and most complete threads on NEAR Intents Thanks for putting it up - great content I'll probably use it as a source to create something soon 😅
@AlexAuroraDev NEAR BEGINING
@AlexAuroraDev Amazing work! When comes the Uniswap integration announcement? We need all the chains but also all the DEXs!!
@AlexAuroraDev @NEARProtocol Is this before or after that all our bags go down -80% ?
@AlexAuroraDev No time like the present
@AlexAuroraDev Simplified 🔥🔥
@AlexAuroraDev Hmmmm🤔



